THIS IS ARCHIVED DOCUMENTATION

Changing the Location of RabbitMQ Queues

In this article

On-Premises only

RabbitMQ stores its queues inside a database located under C:\Users\<USERNAME>\AppData\Roaming\RabbitMQ for Coveo by default. You may want to move this database to a different location, for example for disk space or performance reasons.

To change the location of queues:

  1. Stop the RabbitMQ for Coveo service (Administrative Tools > Services).

  2. Locate the folder where RabbitMQ stores its data. It’s typically located under C:\Users\<USERNAME>\AppData\Roaming\RabbitMQ for Coveo.

  3. Copy this folder and all its content to the new location.

    Copy this folder and all its content to the new location | Coveo for Sitecore 4
    Note

    Optionally, you can rename the folder. As shown in the above example, C:\Users\<USERNAME>\AppData\Roaming\RabbitMQ for Coveo was relocated to D:\Services\RabbitMQ. However, be careful not to alter the folder structure and content when moving it.

  4. Open the Windows Registry Editor:

    1. Open the Run dialog (Start > Run).

    2. Enter regedit.exe and choose OK.

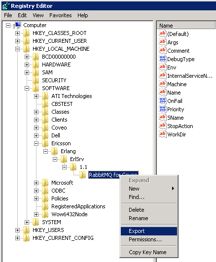
  5. For recovery purposes, export the key HKEY_LOCAL_MACHINE\SOFTWARE\Ericsson\Erlang\ErlSrv\1.1\RabbitMQ for Coveo (right-click > Export).

    For recovery purposes export the key HKEYLOCALMACHINE\SOFTWARE\Ericsson\Erlang\ErlSrv\1.1\RabbitMQ for Coveo (right-click >…​ | Coveo for Sitecore 4
    Important

    To recover the old key and its values, double-click the export file (.reg) and choose Yes when you’re prompted for installing the key.

  6. Copy the content of the Args string value to a text editor.

  7. In the text editor, use the Find & Replace command to replace any path pointing to the old location with the new desired path.

    Important

    In the Args string value, the data folder of RabbitMQ uses forward slashes (/) instead of backslashes (), so be careful not to use standard backslashes.

    Note

    In this example, you would search for C:/Users/<USERNAME>/AppData/Roaming/RabbitMQ for Coveo and replace it with D:/Services/RabbitMQ.

  8. Copy the content of your text editor back into the key value and choose OK.

  9. Do the same thing for the following string values:

    1. Env (this one uses slashes as path separators).

    2. WorkDir (this one uses backslashes as path separators).

  10. Restart the RabbitMQ for Coveo service.

  11. Wait a few seconds for the service to load properly.

  12. Browse to the new RabbitMQ data folder (that is, D:\Services\RabbitMQ).

  13. Open the rabbit@[hostname].log file in a text editor.

  14. Validate that next to the last instance of the =INFO REPORT= string, the timestamp that appears shows a time later than when you restarted the RabbitMQ service.

    Note

    Alternatively, you can monitor the folder and verify whether the Date modified column is updated sometimes.

  15. If you’re sure that the RabbitMQ service is now working properly with your new folder, then you can optionally delete the old RabbitMQ for Coveo folder.